First of all: Finally, an easy to explain release numbering for On-premise S/4HANA releases. From 2020 onwards it just the year, nothing else. I like it! Let’s hope they won’t change their mind at SAP and this year we will see an S/4HANA 2021 release.
The release highlights are already shared by SAP. I will focus on some key areas including Finance and highlight the, to me, most interesting new features in S/4HANA Core.
You will first find a summary of points followed by detailed explanation per topic.
Global Highlights

Financial Accounting
- New Type of GL account: Bank Reconciliation account to reduce use of GL accounts for bank account
- Enhancements in Global Accounting Hierarchies
Management Accounting
- Universal Allocations: Latest releases with top-down distribution in margin analysis
- New Fiori app Reassign cost and revenues
- New Fiori app Manage direct activity allocation
Sales
- Excel upload for condition maintenance
- Workflow for Quotation, order and credit memo request
- Create preliminary billing documents
- Flexible document numbering for customer billing document
- New App: Customer Overview Page
- New App: Pricing Elements Flexible Analysis
- Manage Customer Returns Workflow
Data Migration
- New migration approach and migration objects in Migration Cockpit
Financial Accounting
Reduce number of General Ledger accounts for bank accounts
- Simplify your payment process by connecting new house bank accounts to a new type of GL account, which is a bank reconciliation account
- Assign a GL account with this new GL account type to more than one house bank account and thereby reduce the number of GL accounts needed for your payment process
- Cash position reports can still be displayed per bank account
Enhancements in Global Accounting Hierarchies
Import from flexible hierarchies
Import Flexible Hierarchy into Global Hierarchy. In other words you will be able to re-use the already created alternative hierarchies as standard hierarchy.

Change Log support
Changes made in the global accounting hierarchies app are logged so old and new values can be compared and change history is saved.
Dynamic reclassification based on maturity
This functionality will make it much more easy to classify FsV items based on maturity. For example short term and long term liabilities.

Multiple Language support
Now it’s finally possible to translate your FsV or other global hierarchy nodes to others languages.
Management Accounting
Universal Allocations
Universal Allocations are initially released in S/4HANA 1909. You can checkout the following blogs to learn more about the general idea of universal allocations:
- https://s4hanablog.com/2019/08/16/sneak-peek-into-s-4hana-1909-finance-innovations/
- https://s4hanablog.com/2019/12/27/limitations-in-universal-allocations-in-s-4hana-1909/
The updated roadmap of the universal allocation’s solution for this year:

Top-down distribution for Margin Analysis
The top-down distribution for COPA functionality is added to the universal allocation app in 2020.

Data is not always posted and available on the lowest possible level. For example, revenue is posted on lowest level, but costs are not always available on that same level:

Cost by product and the margin by product questions cannot be answered.
Top-down distribution example by referencing the revenue data:

New Allocation context introduced and available in the Manage Allocations App:

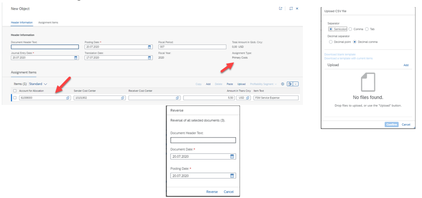
Manage Direct Activity Allocation
This app is providing the functionality of GUI transactions KB21n, KB23n, KB24n, KB65, KB66 and KB67.
Features:
- Display posted activity allocations
- Create/copy/reverse/repost direct activity allocation
- Mass upload from Excel
- Graphical display of allocation flow
- Posting to profitability segment allowed
- Mass reversal and reposting

Reassign Cost and Revenues
This app is providing the functionality of GUI transactions KB11n, KB13n, KB14n, KB41n, KB43n, KB15n, KB16n and KB17n.
Features:
- Display of posted reassignments.
- Create/copy/reverse reassignment documents.
- Mass upload from excel.
- Automatic derivation of GL account type
- Mass reversal

Sales
Excel upload for condition maintenance

Workflow for Quotation, order and credit memo request

Create preliminary billing documents
Preliminary billing documents for negotiation purposes based on items in the billing due list. You can change prices, attachment, and text for example. Output can be created for preliminary billing documents like final billing documents.






Flexible document numbering for customer billing document.

New Customer Overview App to display main key performance indicators about a customer

New App: Pricing Elements Flexible Analysis

Manage Customer Returns Workflow


Data Migration
New migration approaches from 2020 onwards:

App Migrate Your Data:


The list of available migration objects keeps growing. Full list can be found here:
Available Migration Objects – SAP Help Portal